golodanie2.ru
golodanie2.ru
Найти
Golodanie2 リップル
»
ビット コイン
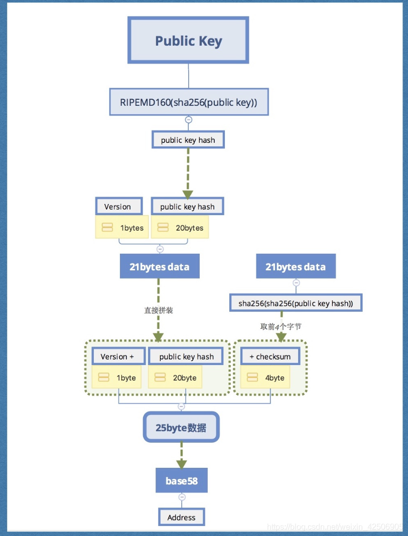
» Ripemd 160 ビット コイン (98) 사진
Ripemd 160 ビット コイン (98) 사진
0
1
2
3
4
5
04 февраль
0
0
ビット コイン
Похожие статьи
マネックス 証券 sbi 証券 (99) 사진
ビット コイン アイコン (98) 사진
ハッシュ計算 ビットコイン (99) 사진
ビットコイン excel 関数 (93) 사진
Sbi 証券 d ポイント (98) 사진